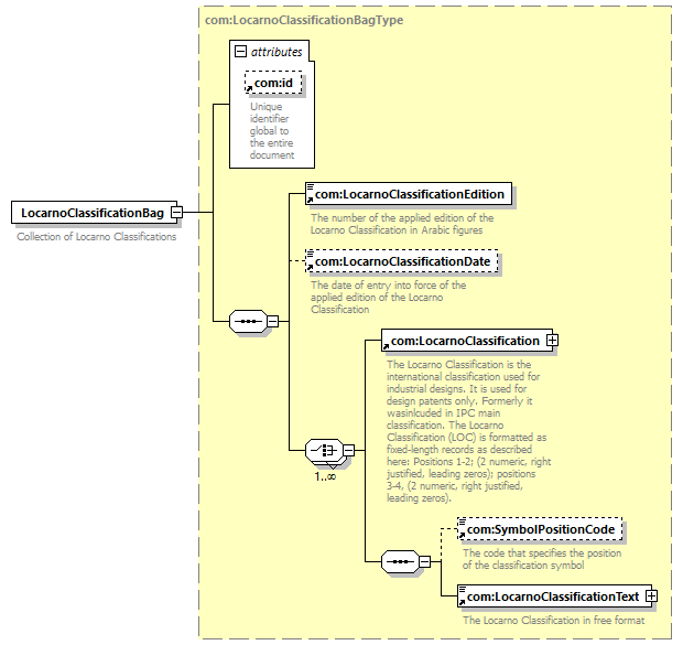
element  LocarnoClassificationBag  
diagram
version V3_2
namespace http://www.wipo.int/standards/XMLSchema/ST96/Common
type com:LocarnoClassificationBagType 
children   com:LocarnoClassificationEdition com:LocarnoClassificationDate com:LocarnoClassification com:SymbolPositionCode com:LocarnoClassificationText 
used by
complexType     com:DesignClassificationBagType dgn:HagueDesignType pat:PatentClassificationBagType 
attributes
Name   Type   Use   Default   Fixed   annotation
com:id    xsd:ID                
source <xsd:element  name="LocarnoClassificationBag"  type="com:LocarnoClassificationBagType">
<xsd:annotation>
<xsd:documentation>
Collection of Locarno Classifications
</xsd:documentation>
</xsd:annotation>
</xsd:element>