| diagram | ![]() | |||||||||||||||||||||||||||||||||
| version | V3_1 | |||||||||||||||||||||||||||||||||
| namespace | http://www.wipo.int/standards/XMLSchema/ST96/Patent | |||||||||||||||||||||||||||||||||
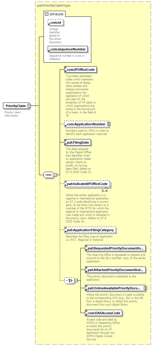
| type | pat:PriorityClaimType | |||||||||||||||||||||||||||||||||
| children | com:IPOfficeCode com:ApplicationNumber pat:FilingDate pat:IndicatedIPOfficeCode pat:ApplicationFilingCategory pat:RequestedPriorityDocumentIndicator pat:AttachedPriorityDocumentIndicator pat:OnlineAvailablePriorityDocumentIndicator com:DASAccessCode | |||||||||||||||||||||||||||||||||
| used by |
| |||||||||||||||||||||||||||||||||
| attributes |
| |||||||||||||||||||||||||||||||||
| source | <xsd:element name="PriorityClaim" type="pat:PriorityClaimType">
<xsd:annotation> </xsd:element>
<xsd:documentation> </xsd:annotation>
Priority claim information </xsd:documentation>
|