| diagram | ![]() | |||||||||||||||||||||||||||||||||
| version | V3_1 | |||||||||||||||||||||||||||||||||
| namespace | http://www.wipo.int/standards/XMLSchema/ST96/Common | |||||||||||||||||||||||||||||||||
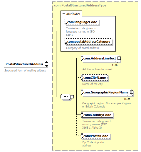
| type | com:PostalStructuredAddressType | |||||||||||||||||||||||||||||||||
| children | com:AddressLineText com:CityName com:GeographicRegionName com:CountryCode com:PostalCode | |||||||||||||||||||||||||||||||||
| used by |
| |||||||||||||||||||||||||||||||||
| attributes |
| |||||||||||||||||||||||||||||||||
| source | <xsd:element name="PostalStructuredAddress" type="com:PostalStructuredAddressType">
<xsd:annotation> </xsd:element>
<xsd:documentation> </xsd:annotation>
Structured form of mailing address </xsd:documentation>
|