| diagram | ![]() | ||||||||||||||||||||||
| version | V3_1 | ||||||||||||||||||||||
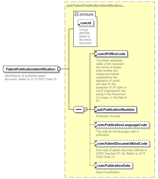
| namespace | http://www.wipo.int/standards/XMLSchema/ST96/Patent | ||||||||||||||||||||||
| type | pat:PatentPublicationIdentificationType | ||||||||||||||||||||||
| children | com:IPOfficeCode pat:PublicationNumber com:PublicationLanguageCode com:PatentDocumentKindCode com:PublicationDate | ||||||||||||||||||||||
| used by |
| ||||||||||||||||||||||
| attributes |
| ||||||||||||||||||||||
| source | <xsd:element name="PatentPublicationIdentification" type="pat:PatentPublicationIdentificationType">
<xsd:annotation> </xsd:element>
<xsd:documentation> </xsd:annotation>
Identification of published patent document. Refers to ST.9 INID Code 10. </xsd:documentation>
|