| diagram | ![]() | ||||||||||||||||||||||
| version | V3_1 | ||||||||||||||||||||||
| namespace | http://www.wipo.int/standards/XMLSchema/ST96/Patent | ||||||||||||||||||||||
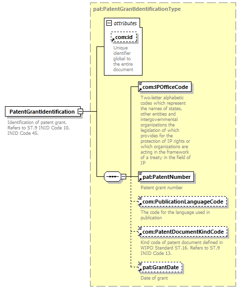
| type | pat:PatentGrantIdentificationType | ||||||||||||||||||||||
| children | com:IPOfficeCode pat:PatentNumber com:PublicationLanguageCode com:PatentDocumentKindCode pat:GrantDate | ||||||||||||||||||||||
| used by |
| ||||||||||||||||||||||
| attributes |
| ||||||||||||||||||||||
| source | <xsd:element name="PatentGrantIdentification" type="pat:PatentGrantIdentificationType">
<xsd:annotation> </xsd:element>
<xsd:documentation> </xsd:annotation>
Identification of patent grant. Refers to ST.9 INID Code 10, INID Code 45. </xsd:documentation>
|