| diagram | ![]() |
| version | V3_1 |
| namespace | http://www.wipo.int/standards/XMLSchema/ST96/Trademark |
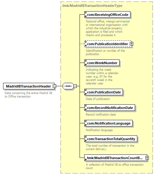
| type | tmk:MadridIBTransactionHeaderType |
| children | com:ReceivingOfficeCode com:PublicationIdentifier com:WeekNumber com:PublicationDate com:RecordNotificationDate com:NotificationLanguage com:TransactionTotalQuantity tmk:MadridIBTransactionCountBag |
| source | <xsd:element name="MadridIBTransactionHeader" type="tmk:MadridIBTransactionHeaderType">
<xsd:annotation> </xsd:element>
<xsd:documentation> </xsd:annotation>
Data concerning the entire Madrid IB to Office transaction </xsd:documentation>
|