| diagram | ![]() | ||||||||||||||||||||||
| version | V3_1 | ||||||||||||||||||||||
| namespace | http://www.wipo.int/standards/XMLSchema/ST96/Common | ||||||||||||||||||||||
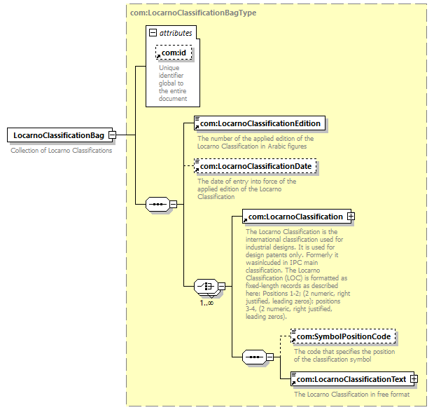
| type | com:LocarnoClassificationBagType | ||||||||||||||||||||||
| children | com:LocarnoClassificationEdition com:LocarnoClassificationDate com:LocarnoClassification com:SymbolPositionCode com:LocarnoClassificationText | ||||||||||||||||||||||
| used by |
| ||||||||||||||||||||||
| attributes |
| ||||||||||||||||||||||
| source | <xsd:element name="LocarnoClassificationBag" type="com:LocarnoClassificationBagType">
<xsd:annotation> </xsd:element>
<xsd:documentation> </xsd:annotation>
Collection of Locarno Classifications </xsd:documentation>
|