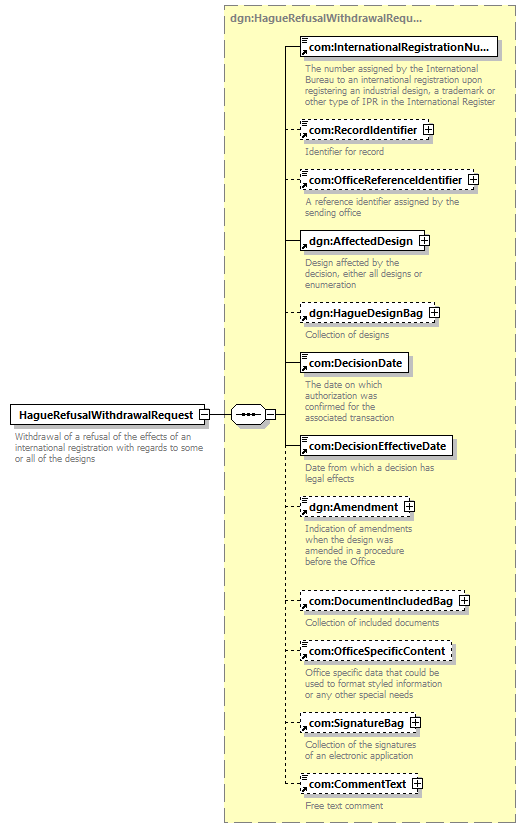
element  HagueRefusalWithdrawalRequest 
diagram
versionV3_1
namespacehttp://www.wipo.int/standards/XMLSchema/ST96/Design
typedgn:HagueRefusalWithdrawalRequestType
childrencom:InternationalRegistrationNumber  com:RecordIdentifier  com:OfficeReferenceIdentifier  dgn:AffectedDesign  dgn:HagueDesignBag  com:DecisionDate  com:DecisionEffectiveDate  dgn:Amendment  com:DocumentIncludedBag  com:OfficeSpecificContent  com:SignatureBag  com:CommentText
used by
complexType dgn:HagueOfficeToIBBagType
source<xsd:element  name="HagueRefusalWithdrawalRequest"  type="dgn:HagueRefusalWithdrawalRequestType">
<xsd:annotation>
<xsd:documentation>
Withdrawal of a refusal of the effects of an international registration with regards to some or all of the designs
</xsd:documentation>
</xsd:annotation>
</xsd:element>