| diagram | ![]() | ||||||||||||||||||||||||||||||||||||||||||||
| version | V3_1 | ||||||||||||||||||||||||||||||||||||||||||||
| namespace | http://www.wipo.int/standards/XMLSchema/ST96/Patent | ||||||||||||||||||||||||||||||||||||||||||||
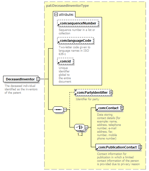
| type | pat:DeceasedInventorType | ||||||||||||||||||||||||||||||||||||||||||||
| children | com:PartyIdentifier com:Contact com:PublicationContact | ||||||||||||||||||||||||||||||||||||||||||||
| used by |
| ||||||||||||||||||||||||||||||||||||||||||||
| attributes |
| ||||||||||||||||||||||||||||||||||||||||||||
| source | <xsd:element name="DeceasedInventor" type="pat:DeceasedInventorType">
<xsd:annotation> </xsd:element>
<xsd:documentation> </xsd:annotation>
The deceased individual identified as the inventors of the patent </xsd:documentation>
|