| diagram | ![]() | |||||||||||||||||||||||||||||||||
| version | V3_0 | |||||||||||||||||||||||||||||||||
| namespace | http://www.wipo.int/standards/XMLSchema/ST96/Patent | |||||||||||||||||||||||||||||||||
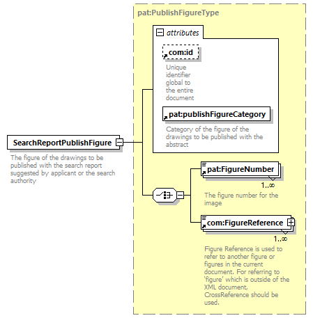
| type | pat:PublishFigureType | |||||||||||||||||||||||||||||||||
| children | pat:FigureNumber com:FigureReference | |||||||||||||||||||||||||||||||||
| used by |
| |||||||||||||||||||||||||||||||||
| attributes |
| |||||||||||||||||||||||||||||||||
| source | <xsd:element name="SearchReportPublishFigure" type="pat:PublishFigureType">
<xsd:annotation> </xsd:element>
<xsd:documentation> </xsd:annotation>
The figure of the drawings to be published with the search report suggested by applicant or the search authority </xsd:documentation>
|