| diagram | ![]() | |||||||||||||||||||||||||||||||||
| version | V3_0 | |||||||||||||||||||||||||||||||||
| namespace | http://www.wipo.int/standards/XMLSchema/ST96/Trademark | |||||||||||||||||||||||||||||||||
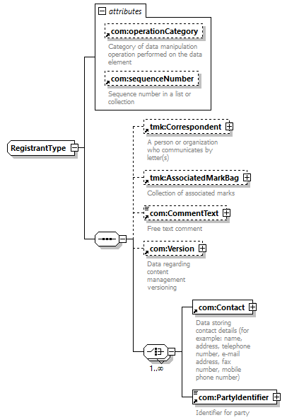
| children | tmk:Correspondent tmk:AssociatedMarkBag com:CommentText com:Version com:Contact com:PartyIdentifier | |||||||||||||||||||||||||||||||||
| used by |
| |||||||||||||||||||||||||||||||||
| attributes |
| |||||||||||||||||||||||||||||||||
| source | <xsd:complexType name="RegistrantType">
<xsd:sequence> </xsd:complexType>
<xsd:element ref="tmk:Correspondent" minOccurs="0"></xsd:element>
<xsd:element ref="tmk:AssociatedMarkBag" minOccurs="0"></xsd:element>
<xsd:element ref="com:CommentText" minOccurs="0"></xsd:element>
<xsd:element ref="com:Version" minOccurs="0"></xsd:element>
<xsd:choice maxOccurs="unbounded"> </xsd:sequence>
<xsd:attribute ref="com:operationCategory"></xsd:attribute>
<xsd:attribute ref="com:sequenceNumber"></xsd:attribute>
<xsd:element ref="com:Contact"></xsd:element>
<xsd:element ref="com:PartyIdentifier"></xsd:element>
</xsd:choice>
|