| diagram | ![]() | |||||||||||||||||||||||||||||||||
| version | V3_0 | |||||||||||||||||||||||||||||||||
| namespace | http://www.wipo.int/standards/XMLSchema/ST96/Common | |||||||||||||||||||||||||||||||||
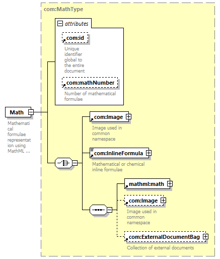
| type | com:MathType | |||||||||||||||||||||||||||||||||
| children | com:Image com:InlineFormula math com:ExternalDocumentBag | |||||||||||||||||||||||||||||||||
| used by |
| |||||||||||||||||||||||||||||||||
| attributes |
| |||||||||||||||||||||||||||||||||
| source | <xsd:element name="Math" type="com:MathType">
<xsd:annotation> </xsd:element>
<xsd:documentation> </xsd:annotation>
Mathematical formulae representation using MathML standard </xsd:documentation>
|