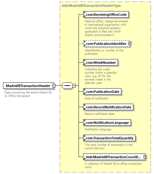
element  MadridIBTransactionHeader 
diagram
versionV3_0
namespacehttp://www.wipo.int/standards/XMLSchema/ST96/Trademark
typetmk:MadridIBTransactionHeaderType
childrencom:ReceivingOfficeCode  com:PublicationIdentifier  com:WeekNumber  com:PublicationDate  com:RecordNotificationDate  com:NotificationLanguage  com:TransactionTotalQuantity  tmk:MadridIBTransactionCountBag
used by
complexType tmk:MadridIBToOfficeTransactionType
source<xsd:element  name="MadridIBTransactionHeader"  type="tmk:MadridIBTransactionHeaderType">
<xsd:annotation>
<xsd:documentation>
Data concerning the entire Madrid IB to Office transaction
</xsd:documentation>
</xsd:annotation>
</xsd:element>