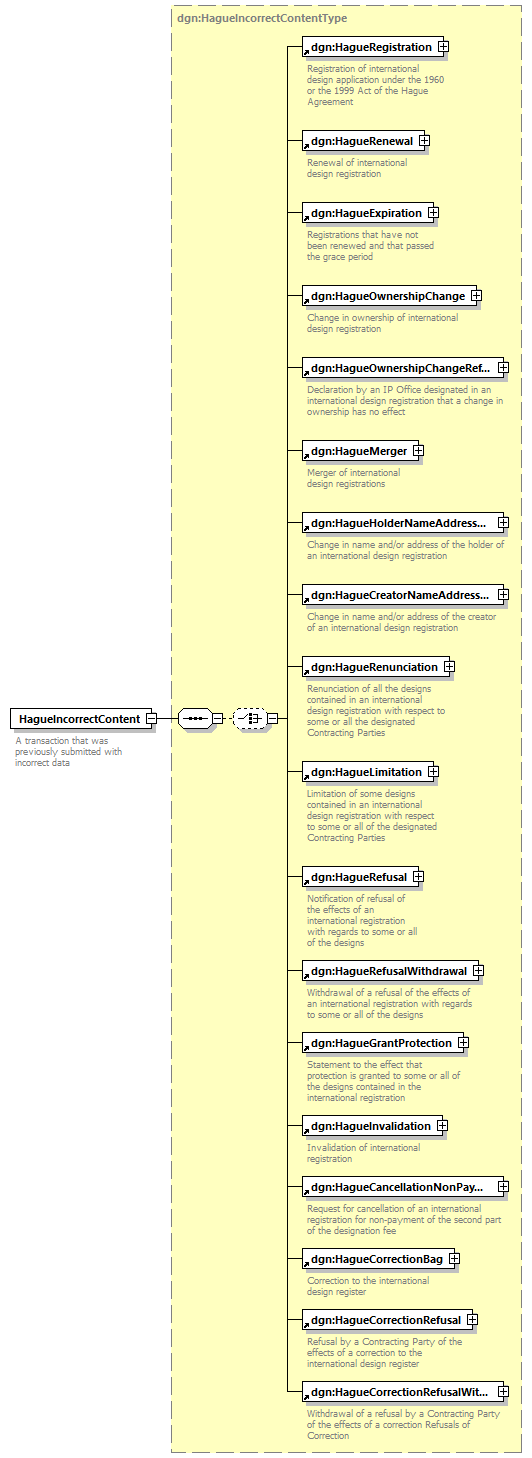
element  HagueIncorrectContent 
diagram
versionV3_0
namespacehttp://www.wipo.int/standards/XMLSchema/ST96/Design
typedgn:HagueIncorrectContentType
childrendgn:HagueRegistration  dgn:HagueRenewal  dgn:HagueExpiration  dgn:HagueOwnershipChange  dgn:HagueOwnershipChangeRefusal  dgn:HagueMerger  dgn:HagueHolderNameAddressChange  dgn:HagueCreatorNameAddressChange  dgn:HagueRenunciation  dgn:HagueLimitation  dgn:HagueRefusal  dgn:HagueRefusalWithdrawal  dgn:HagueGrantProtection  dgn:HagueInvalidation  dgn:HagueCancellationNonPayment  dgn:HagueCorrectionBag  dgn:HagueCorrectionRefusal  dgn:HagueCorrectionRefusalWithdrawal
used by
complexType dgn:HagueCorrectionType
source<xsd:element  name="HagueIncorrectContent"  type="dgn:HagueIncorrectContentType">
<xsd:annotation>
<xsd:documentation>
A transaction that was previously submitted with incorrect data
</xsd:documentation>
</xsd:annotation>
</xsd:element>