| diagram |
 |
| version |
V2_2 |
| namespace |
https://www.wipo.int/standards/XMLSchema/ST96/Common |
| type |
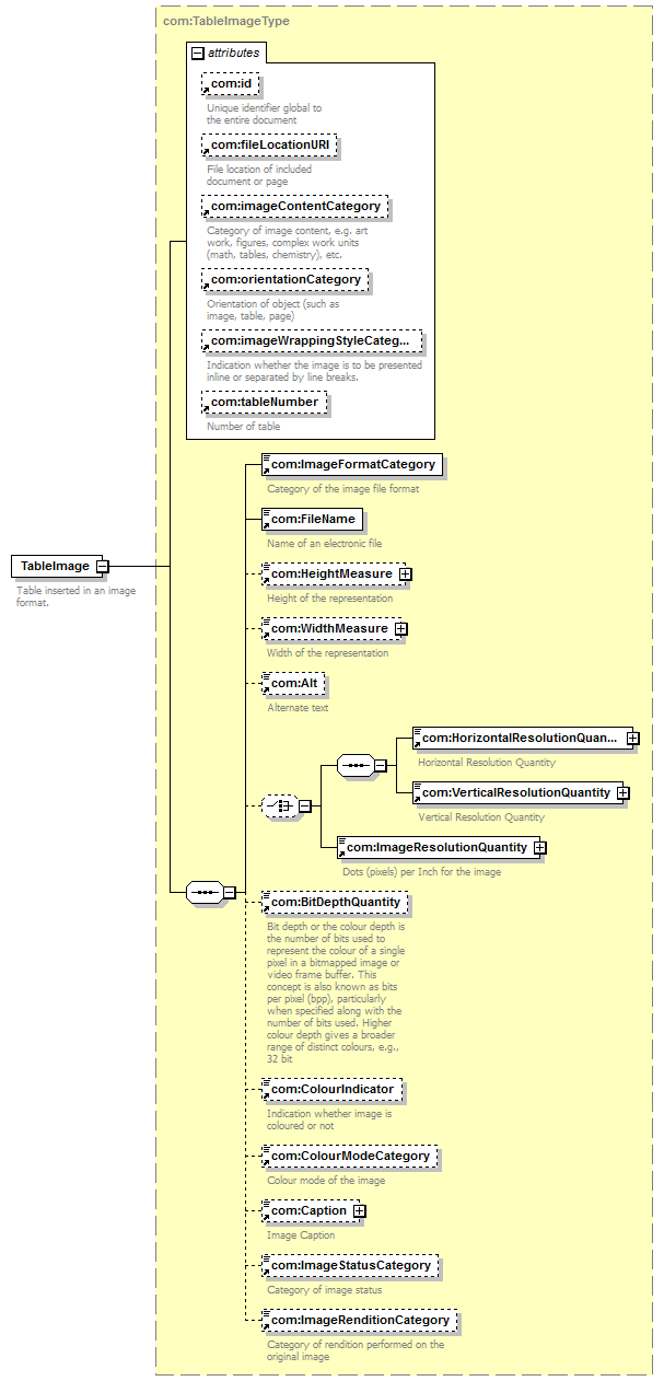
com:TableImageType |
| children |
com:ImageFormatCategory com:FileName com:HeightMeasure com:WidthMeasure com:Alt com:HorizontalResolutionQuantity com:VerticalResolutionQuantity com:ImageResolutionQuantity com:BitDepthQuantity com:ColourIndicator com:ColourModeCategory com:Caption com:ImageStatusCategory com:ImageRenditionCategory |
| used by |
|
| attributes |
|
| source |
<xsd:element name="TableImage" type="com:TableImageType"> <xsd:annotation>
|
<xsd:documentation> Table inserted in an image format. </xsd:documentation> |
</xsd:annotation> </xsd:element> |