| diagram |
 |
| version |
V2_2 |
| namespace |
https://www.wipo.int/standards/XMLSchema/ST96/Trademark |
| children |
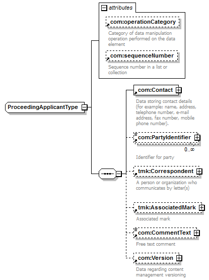
com:Contact com:PartyIdentifier tmk:Correspondent tmk:AssociatedMark com:CommentText com:Version |
| used by |
|
| attributes |
|
| source |
<xsd:complexType name="ProceedingApplicantType"> <xsd:sequence>
|
<xsd:element ref="com:Contact"> </xsd:element> |
|
<xsd:element ref="com:PartyIdentifier" minOccurs="0" maxOccurs="unbounded"> </xsd:element> |
|
<xsd:element ref="tmk:Correspondent" minOccurs="0"> </xsd:element> |
|
<xsd:element ref="tmk:AssociatedMark" minOccurs="0"> </xsd:element> |
|
<xsd:element ref="com:CommentText" minOccurs="0"> </xsd:element> |
|
<xsd:element ref="com:Version" minOccurs="0"> </xsd:element> |
</xsd:sequence> <xsd:attribute ref="com:operationCategory"/> <xsd:attribute ref="com:sequenceNumber"/> </xsd:complexType> |