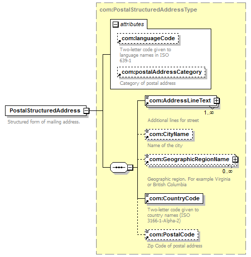
element PostalStructuredAddress
diagram
version V2_2
namespace https://www.wipo.int/standards/XMLSchema/ST96/Common
type com:PostalStructuredAddressType
children com:AddressLineText com:CityName com:GeographicRegionName com:CountryCode com:PostalCode
used by
complexType com:PostalAddressType
attributes
Name Type Use Default Fixed annotation
com:languageCode com:ExtendedISOLanguageCodeType
com:postalAddressCategory com:PostalAddressCategoryType
source <xsd:element name="PostalStructuredAddress" type="com:PostalStructuredAddressType">
<xsd:annotation>
<xsd:documentation>
Structured form of mailing address.
</xsd:documentation>
</xsd:annotation>
</xsd:element>