| diagram |
 |
| version |
V2_2 |
| namespace |
https://www.wipo.int/standards/XMLSchema/ST96/Trademark |
| type |
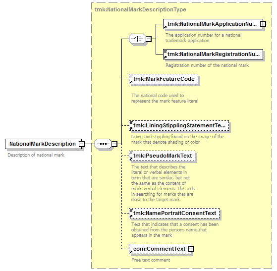
tmk:NationalMarkDescriptionType |
| children |
tmk:NationalMarkApplicationNumber tmk:NationalMarkRegistrationNumber tmk:MarkFeatureCode tmk:LiningStipplingStatementText tmk:PseudoMarkText tmk:NamePortraitConsentText com:CommentText |
| used by |
|
| source |
<xsd:element name="NationalMarkDescription" type="tmk:NationalMarkDescriptionType"> <xsd:annotation>
|
<xsd:documentation> Description of national mark </xsd:documentation> |
</xsd:annotation> </xsd:element> |