| diagram |
 |
| version |
V2_2 |
| namespace |
https://www.wipo.int/standards/XMLSchema/ST96/Common |
| children |
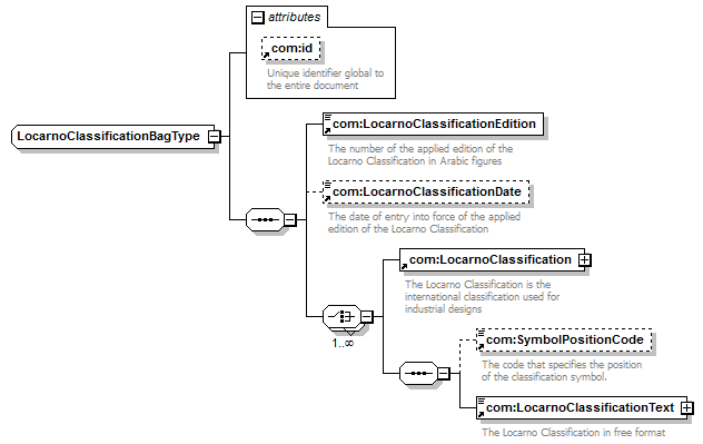
com:LocarnoClassificationEdition com:LocarnoClassificationDate com:LocarnoClassification com:SymbolPositionCode com:LocarnoClassificationText |
| used by |
|
| attributes |
| Name |
|
Type |
|
Use |
|
Default |
|
Fixed |
|
annotation |
| com:id |
|
xsd:ID |
|
|
|
|
|
|
|
|
|
| source |
<xsd:complexType name="LocarnoClassificationBagType"> <xsd:sequence>
|
<xsd:element ref="com:LocarnoClassificationEdition"> </xsd:element> |
|
<xsd:element ref="com:LocarnoClassificationDate" minOccurs="0"> </xsd:element> |
|
<xsd:choice maxOccurs="unbounded"> <xsd:element ref="com:LocarnoClassification"/> <xsd:sequence>
|
<xsd:element ref="com:SymbolPositionCode" minOccurs="0"> </xsd:element> |
|
<xsd:element ref="com:LocarnoClassificationText"> </xsd:element> |
</xsd:sequence> </xsd:choice> |
</xsd:sequence> <xsd:attribute ref="com:id"/> </xsd:complexType> |