| diagram |
 |
| version |
V2_2 |
| namespace |
https://www.wipo.int/standards/XMLSchema/ST96/Design |
| children |
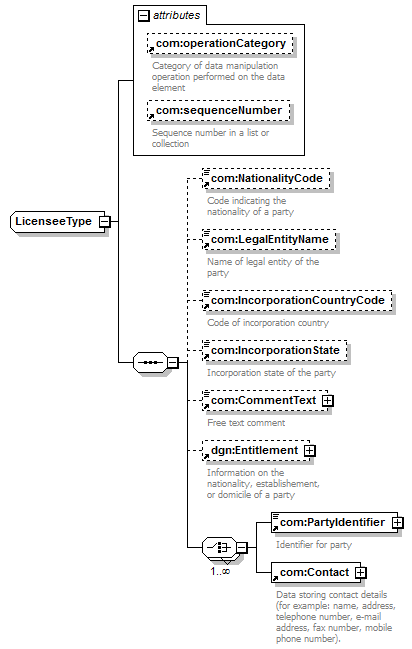
com:NationalityCode com:LegalEntityName com:IncorporationCountryCode com:IncorporationState com:CommentText dgn:Entitlement com:PartyIdentifier com:Contact |
| used by |
|
| attributes |
|
| source |
<xsd:complexType name="LicenseeType"> <xsd:sequence>
|
<xsd:element ref="com:NationalityCode" minOccurs="0"> </xsd:element> |
|
<xsd:element ref="com:LegalEntityName" minOccurs="0"> </xsd:element> |
|
<xsd:element ref="com:IncorporationCountryCode" minOccurs="0"> </xsd:element> |
|
<xsd:element ref="com:IncorporationState" minOccurs="0"> </xsd:element> |
|
<xsd:element ref="com:CommentText" minOccurs="0"> </xsd:element> |
|
<xsd:element ref="dgn:Entitlement" minOccurs="0"> </xsd:element> |
|
<xsd:choice maxOccurs="unbounded"> <xsd:element ref="com:PartyIdentifier"/> <xsd:element ref="com:Contact"/> </xsd:choice> |
</xsd:sequence> <xsd:attribute ref="com:operationCategory"/> <xsd:attribute ref="com:sequenceNumber"/> </xsd:complexType> |