| diagram |
![]() |
|||||||||||||||||||||||||||||||||
| version | V2_2 | |||||||||||||||||||||||||||||||||
| namespace | https://www.wipo.int/standards/XMLSchema/ST96/Patent | |||||||||||||||||||||||||||||||||
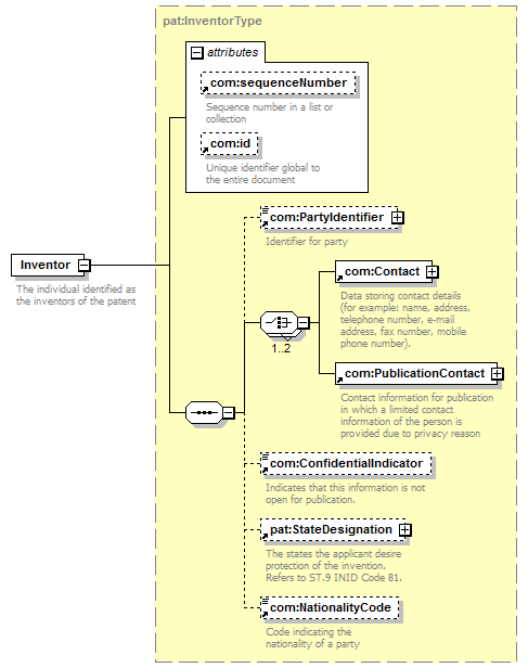
| type | pat:InventorType | |||||||||||||||||||||||||||||||||
| children | com:PartyIdentifier com:Contact com:PublicationContact com:ConfidentialIndicator pat:StateDesignation com:NationalityCode | |||||||||||||||||||||||||||||||||
| used by |
|
|||||||||||||||||||||||||||||||||
| attributes |
|
|||||||||||||||||||||||||||||||||
| source | <xsd:element name="Inventor" type="pat:InventorType"> <xsd:annotation>
</xsd:element> |