| diagram |
 |
| version |
V2_2 |
| namespace |
https://www.wipo.int/standards/XMLSchema/ST96/Trademark |
| type |
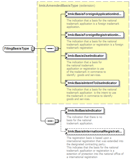
extension of tmk:AmendedBasisType |
| children |
tmk:BasisForeignApplicationIndicator tmk:BasisForeignRegistrationIndicator tmk:BasisUseIndicator tmk:BasisIntentToUseIndicator tmk:NoBasisIndicator tmk:BasisInternationalRegistrationIndicator |
| used by |
|
| source |
<xsd:complexType name="FilingBasisType"> <xsd:complexContent>
|
<xsd:extension base="tmk:AmendedBasisType"> <xsd:sequence>
|
<xsd:element ref="tmk:NoBasisIndicator"> </xsd:element> |
|
<xsd:element ref="tmk:BasisInternationalRegistrationIndicator" minOccurs="0"> </xsd:element> |
</xsd:sequence> </xsd:extension> |
</xsd:complexContent> </xsd:complexType> |