| diagram |
![]() |
||||||||||||||||||||||||||||||||||||||||||||
| version | V2_2 | ||||||||||||||||||||||||||||||||||||||||||||
| namespace | https://www.wipo.int/standards/XMLSchema/ST96/Patent | ||||||||||||||||||||||||||||||||||||||||||||
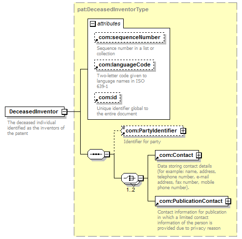
| type | pat:DeceasedInventorType | ||||||||||||||||||||||||||||||||||||||||||||
| children | com:PartyIdentifier com:Contact com:PublicationContact | ||||||||||||||||||||||||||||||||||||||||||||
| used by |
|
||||||||||||||||||||||||||||||||||||||||||||
| attributes |
|
||||||||||||||||||||||||||||||||||||||||||||
| source | <xsd:element name="DeceasedInventor" type="pat:DeceasedInventorType"> <xsd:annotation>
</xsd:element> |