| diagram |
 |
| version |
V2_2 |
| namespace |
https://www.wipo.int/standards/XMLSchema/ST96/Trademark |
| type |
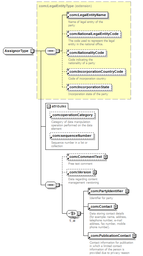
extension of com:LegalEntityType |
| children |
com:LegalEntityName com:NationalLegalEntityCode com:NationalityCode com:IncorporationCountryCode com:IncorporationState com:CommentText com:Version com:PartyIdentifier com:Contact com:PublicationContact |
| used by |
|
| attributes |
|
| source |
<xsd:complexType name="AssignorType"> <xsd:complexContent>
|
<xsd:extension base="com:LegalEntityType"> <xsd:sequence>
|
<xsd:element ref="com:CommentText" minOccurs="0"> </xsd:element> |
|
<xsd:element ref="com:Version" minOccurs="0"> </xsd:element> |
|
<xsd:choice maxOccurs="unbounded"> <xsd:element ref="com:PartyIdentifier"/> <xsd:element ref="com:Contact"/> <xsd:element ref="com:PublicationContact"/> </xsd:choice> |
</xsd:sequence> <xsd:attribute ref="com:operationCategory"/> <xsd:attribute ref="com:sequenceNumber"/> </xsd:extension> |
</xsd:complexContent> </xsd:complexType> |