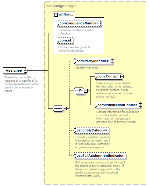
element Assignee
diagram
version V2_2
namespace https://www.wipo.int/standards/XMLSchema/ST96/Patent
type pat:AssigneeType
children com:PartyIdentifier com:Contact com:PublicationContact pat:EntityCategory pat:FullAssignmentIndicator
used by
complexType pat:AssigneeBagType
attributes
Name Type Use Default Fixed annotation
com:sequenceNumber xsd:string
com:id xsd:ID
source <xsd:element name="Assignee" type="pat:AssigneeType">
<xsd:annotation>
<xsd:documentation>
The entity that is the recipient of a transfer of a patent application or patent grant from its owner of record
</xsd:documentation>
</xsd:annotation>
</xsd:element>