| diagram |
 |
| version |
V2_1 |
| namespace |
https://www.wipo.int/standards/XMLSchema/ST96/Patent |
| type |
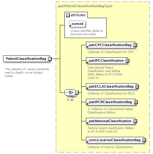
pat:PatentClassificationBagType |
| children |
pat:CPCClassificationBag pat:IPCClassification pat:ECLAClassificationBag pat:IPCRClassificationBag pat:NationalClassification com:LocarnoClassificationBag |
| used by |
|
| attributes |
| Name |
|
Type |
|
Use |
|
Default |
|
Fixed |
|
annotation |
| com:id |
|
xsd:ID |
|
|
|
|
|
|
|
|
|
| source |
<xsd:element name="PatentClassificationBag" type="pat:PatentClassificationBagType"> <xsd:annotation>
|
<xsd:documentation>
The collection of various standards used to classify novel subject matter
</xsd:documentation> |
</xsd:annotation> </xsd:element> |