| diagram |
 |
| version |
V2_1 |
| namespace |
https://www.wipo.int/standards/XMLSchema/ST96/Common |
| children |
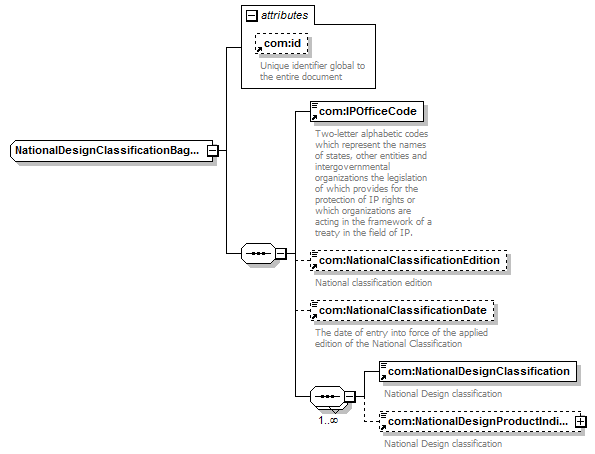
com:IPOfficeCode com:NationalClassificationEdition com:NationalClassificationDate com:NationalDesignClassification com:NationalDesignProductIndicationText |
| used by |
|
| attributes |
| Name |
|
Type |
|
Use |
|
Default |
|
Fixed |
|
annotation |
| com:id |
|
xsd:ID |
|
|
|
|
|
|
|
|
|
| source |
<xsd:complexType name="NationalDesignClassificationBagType"> <xsd:sequence>
|
<xsd:element ref="com:IPOfficeCode"> </xsd:element> |
|
<xsd:element ref="com:NationalClassificationEdition" minOccurs="0"> </xsd:element> |
|
<xsd:element ref="com:NationalClassificationDate" minOccurs="0"> </xsd:element> |
|
<xsd:sequence maxOccurs="unbounded"> <xsd:element ref="com:NationalDesignClassification"/> <xsd:element ref="com:NationalDesignProductIndicationText" minOccurs="0"/> </xsd:sequence> |
</xsd:sequence> <xsd:attribute ref="com:id"/> </xsd:complexType> |