| diagram |
 |
| version |
V2_0 |
| namespace |
https://www.wipo.int/standards/XMLSchema/ST96/Common |
| type |
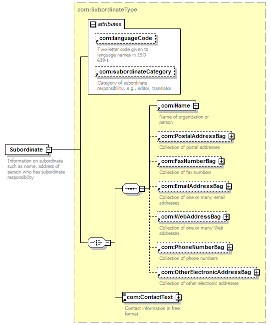
com:SubordinateType |
| properties |
|
| children |
com:Name com:PostalAddressBag com:FaxNumberBag com:EmailAddressBag com:WebAddressBag com:PhoneNumberBag com:OtherElectronicAddressBag com:ContactText |
| used by |
|
| attributes |
| Name |
|
Type |
|
Use |
|
Default |
|
Fixed |
|
annotation |
| com:languageCode |
|
com:ExtendedISOLanguageCodeType |
|
|
|
|
|
|
|
documentation Two-letter code given to language names in ISO 639-1 |
| com:subordinateCategory |
|
com:SubordinateCategoryType |
|
|
|
|
|
|
|
documentation Category of subordinate responsibility, e.g., editor, translator |
|
| annotation |
| documentation |
| Information on subordinate such as name, address of person who has subordinate responsibility |
|
| source |
<xsd:element name="Subordinate" type="com:SubordinateType"> <xsd:annotation>
|
<xsd:documentation> Information on subordinate such as name, address of person who has subordinate responsibility </xsd:documentation> |
</xsd:annotation> </xsd:element> |