| diagram |
 |
| version |
V2_0 |
| namespace |
https://www.wipo.int/standards/XMLSchema/ST96/Patent |
| type |
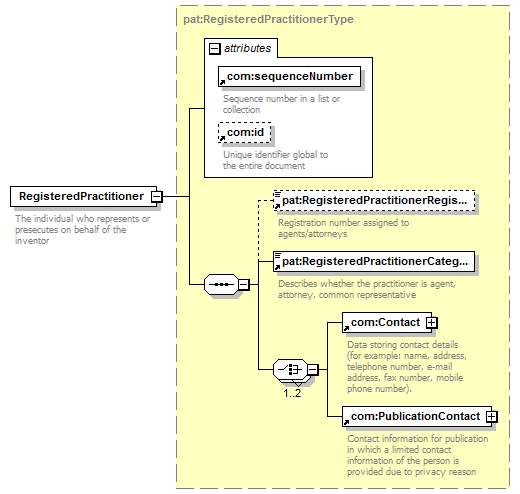
pat:RegisteredPractitionerType |
| properties |
|
| children |
pat:RegisteredPractitionerRegistrationNumber pat:RegisteredPractitionerCategory com:Contact com:PublicationContact |
| used by |
|
| attributes |
| Name |
|
Type |
|
Use |
|
Default |
|
Fixed |
|
annotation |
| com:sequenceNumber |
|
xsd:string |
|
required |
|
|
|
|
|
documentation Sequence number in a list or collection |
| com:id |
|
xsd:ID |
|
|
|
|
|
|
|
documentation Unique identifier global to the entire document |
|
| annotation |
| documentation |
| The individual who represents or presecutes on behalf of the inventor |
|
| source |
<xsd:element name="RegisteredPractitioner" type="pat:RegisteredPractitionerType"> <xsd:annotation>
|
<xsd:documentation> The individual who represents or presecutes on behalf of the inventor </xsd:documentation> |
</xsd:annotation> </xsd:element> |