| diagram |
 |
| version |
V2_0 |
| namespace |
https://www.wipo.int/standards/XMLSchema/ST96/Trademark |
| type |
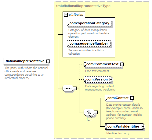
tmk:NationalRepresentativeType |
| properties |
|
| children |
com:CommentText com:Version com:Contact com:PartyIdentifier |
| used by |
|
| attributes |
| Name |
|
Type |
|
Use |
|
Default |
|
Fixed |
|
annotation |
| com:operationCategory |
|
com:OperationCategoryType |
|
|
|
|
|
|
|
documentation Category of data manipulation operation performed on the data element |
| com:sequenceNumber |
|
xsd:string |
|
|
|
|
|
|
|
documentation Sequence number in a list or collection |
|
| annotation |
| documentation |
| The party with whom the national office sends and receives correspondence pertaining to an intellectual property |
|
| source |
<xsd:element name="NationalRepresentative" type="tmk:NationalRepresentativeType"> <xsd:annotation>
|
<xsd:documentation> The party with whom the national office sends and receives correspondence pertaining to an intellectual property </xsd:documentation> |
</xsd:annotation> </xsd:element> |