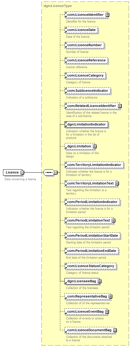
element Licence
diagram
version V2_0
namespace https://www.wipo.int/standards/XMLSchema/ST96/Design
type dgn:LicenceType
properties
content complex
children com:LicenceIdentifier com:LicenceDate com:LicenceNumber com:LicenceReference com:LicenceCategory com:SublicenceIndicator com:RelatedLicenceIdentifier dgn:LimitationIndicator dgn:Limitation com:TerritoryLimitationIndicator com:TerritoryLimitationText com:PeriodLimitationIndicator com:PeriodLimitationText com:PeriodLimitationStartDate com:PeriodLimitationEndDate com:LicenceStatusCategory dgn:LicenseeBag com:RepresentativeBag com:LicenceEventBag com:LicenceDocumentBag
used by
complexType dgn:LicenceBagType
annotation
documentation
Data concerning a licence
source <xsd:element name="Licence" type="dgn:LicenceType">
<xsd:annotation>
<xsd:documentation>
Data concerning a licence
</xsd:documentation>
</xsd:annotation>
</xsd:element>