| diagram |
 |
| version |
V2_0 |
| namespace |
https://www.wipo.int/standards/XMLSchema/ST96/Common |
| children |
com:DocumentName com:FileName com:DocumentFormatCategory com:DocumentDate com:DocumentMediaCategory com:DocumentLocationURI com:DocumentVersion com:DocumentSizeQuantity com:CommentText |
| used by |
|
| attributes |
| Name |
|
Type |
|
Use |
|
Default |
|
Fixed |
|
annotation |
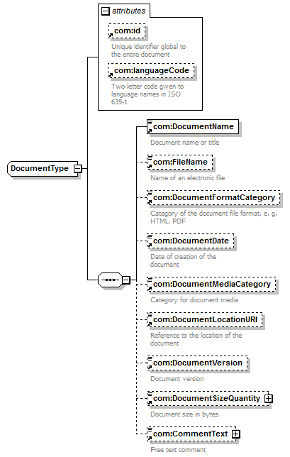
| com:id |
|
xsd:ID |
|
|
|
|
|
|
|
documentation Unique identifier global to the entire document |
| com:languageCode |
|
com:ExtendedISOLanguageCodeType |
|
|
|
|
|
|
|
documentation Two-letter code given to language names in ISO 639-1 |
|
| source |
<xsd:complexType name="DocumentType"> <xsd:sequence>
|
<xsd:element ref="com:DocumentName"> </xsd:element> |
|
<xsd:element ref="com:FileName" minOccurs="0"> </xsd:element> |
|
<xsd:element ref="com:DocumentFormatCategory" minOccurs="0"> </xsd:element> |
|
<xsd:element ref="com:DocumentDate" minOccurs="0"> </xsd:element> |
|
<xsd:element ref="com:DocumentMediaCategory" minOccurs="0"> </xsd:element> |
|
<xsd:element ref="com:DocumentLocationURI" minOccurs="0"> </xsd:element> |
|
<xsd:element ref="com:DocumentVersion" minOccurs="0"> </xsd:element> |
|
<xsd:element ref="com:DocumentSizeQuantity" minOccurs="0"> </xsd:element> |
|
<xsd:element ref="com:CommentText" minOccurs="0"> </xsd:element> |
</xsd:sequence> <xsd:attribute ref="com:id"/> <xsd:attribute ref="com:languageCode"/> </xsd:complexType> |