| diagram |
 |
| version |
V2_0 |
| namespace |
https://www.wipo.int/standards/XMLSchema/ST96/Common |
| children |
com:IPOfficeCode com:DocumentNumber com:EntityName com:PatentDocumentKindCode com:PatentDocumentDate |
| used by |
|
| attributes |
| Name |
|
Type |
|
Use |
|
Default |
|
Fixed |
|
annotation |
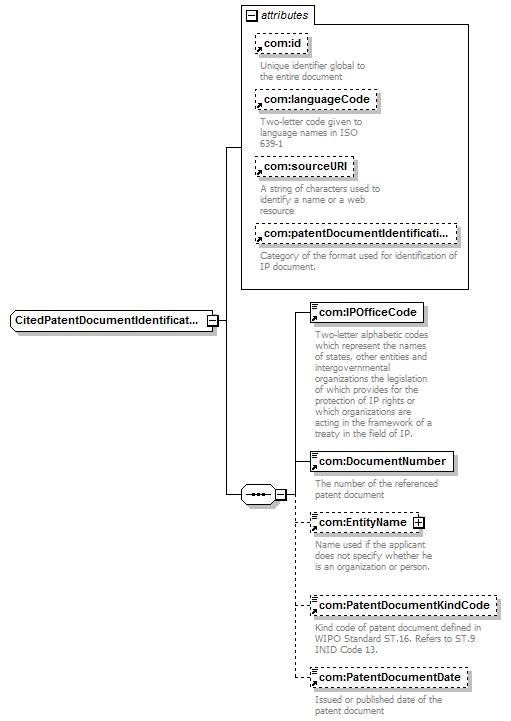
| com:id |
|
xsd:ID |
|
|
|
|
|
|
|
documentation Unique identifier global to the entire document |
| com:languageCode |
|
com:ExtendedISOLanguageCodeType |
|
|
|
|
|
|
|
documentation Two-letter code given to language names in ISO 639-1 |
| com:sourceURI |
|
xsd:anyURI |
|
|
|
|
|
|
|
documentation A string of characters used to identify a name or a web resource |
| com:patentDocumentIdentificationFormatCategory |
|
com:PatentDocumentIdentificationFormatCategoryType |
|
|
|
|
|
|
|
documentation Category of the format used for identification of IP document.
|
|
| source |
<xsd:complexType name="CitedPatentDocumentIdentificationType"> <xsd:sequence>
|
<xsd:element ref="com:IPOfficeCode"> </xsd:element> |
|
<xsd:element ref="com:DocumentNumber"> </xsd:element> |
|
<xsd:element ref="com:EntityName" minOccurs="0"> </xsd:element> |
|
<xsd:element ref="com:PatentDocumentKindCode" minOccurs="0"> </xsd:element> |
|
<xsd:element ref="com:PatentDocumentDate" minOccurs="0"> </xsd:element> |
</xsd:sequence> <xsd:attribute ref="com:id"/> <xsd:attribute ref="com:languageCode"/> <xsd:attribute ref="com:sourceURI"/> <xsd:attribute ref="com:patentDocumentIdentificationFormatCategory"/> </xsd:complexType> |