| diagram |
 |
| version |
V2_0 |
| namespace |
https://www.wipo.int/standards/XMLSchema/ST96/Common |
| type |
com:BioDepositType |
| properties |
|
| children |
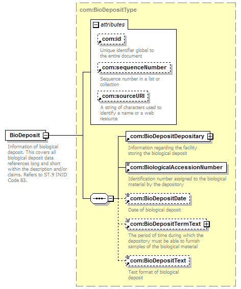
com:BioDepositDepositary com:BiologicalAccessionNumber com:BioDepositDate com:BioDepositTermText com:BioDepositText |
| used by |
|
| attributes |
| Name |
|
Type |
|
Use |
|
Default |
|
Fixed |
|
annotation |
| com:id |
|
xsd:ID |
|
|
|
|
|
|
|
documentation Unique identifier global to the entire document |
| com:sequenceNumber |
|
xsd:string |
|
|
|
|
|
|
|
documentation Sequence number in a list or collection |
| com:sourceURI |
|
xsd:anyURI |
|
|
|
|
|
|
|
documentation A string of characters used to identify a name or a web resource |
|
| annotation |
| documentation |
| Information of biological deposit. This covers all biological deposit data references long and short within the description and/or claims. Refers to ST.9 INID Code 83. |
|
| source |
<xsd:element name="BioDeposit" type="com:BioDepositType"> <xsd:annotation>
|
<xsd:documentation> Information of biological deposit. This covers all biological deposit data references long and short within the description and/or claims. Refers to ST.9 INID Code 83. </xsd:documentation> |
</xsd:annotation> </xsd:element> |