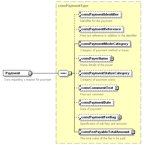
element Payment
diagram
version 1.0
namespace https://www.wipo.int/standards/XMLSchema/Common/1
type com:PaymentType
children com:PaymentIdentifier com:PaymentReference com:PaymentModeCategory com:PayerName com:PaymentStatusCategory com:CommentText com:PaymentDate com:PaymentFeeBag com:FeePayableTotalAmount
used by
complexType com:PaymentBagType
source <xsd:element name="Payment" type="com:PaymentType">
<xsd:annotation>
<xsd:documentation>
Data regarding a request for payment
</xsd:documentation>
</xsd:annotation>
</xsd:element>