| diagram |
 |
| version |
1.0 |
| namespace |
https://www.wipo.int/standards/XMLSchema/Patent/1 |
| type |
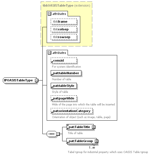
extension of tbl:OASISTableType |
| children |
pat:TableTitle pat:TableGroup |
| used by |
|
| attributes |
|
| source |
<xsd:complexType name="IPOASISTableType"> <xsd:complexContent>
|
<xsd:extension base="tbl:OASISTableType"> <xsd:sequence>
|
<xsd:element ref="pat:TableTitle"> </xsd:element> |
|
<xsd:element ref="pat:TableGroup" maxOccurs="unbounded"> </xsd:element> |
</xsd:sequence> <xsd:attribute ref="com:id"/> <xsd:attribute ref="pat:tableNumber" use="required"/> <xsd:attribute ref="pat:tableStyle" use="required"/> <xsd:attribute ref="pat:pageWide"/> <xsd:attribute ref="pat:orientationCategory"/> </xsd:extension> |
</xsd:complexContent> </xsd:complexType> |