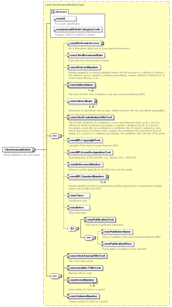
| diagram |
 |
| version |
1.0 |
| namespace |
https://www.wipo.int/standards/XMLSchema/Common/1 |
| type |
com:CitedJournalArticleType |
| children |
com:ElectronicAccess com:CitedDocumentDate com:AbstractNumber com:AuthorName com:Subordinate com:CitedContributionTitleText com:NPLCopyrightText com:NPLIssueDesignationText com:ReferenceNumber com:NPLStandardNumber com:Class com:Notes com:PublicationText com:PublisherName com:PublicationPlace com:CitedJournalTitleText com:SerialALTTitleText com:IssueNumber com:VolumeNumber |
| used by |
|
| attributes |
|
| source |
<xsd:element name="CitedJournalArticle" type="com:CitedJournalArticleType"> <xsd:annotation>
|
<xsd:documentation> Article published in the cited journal </xsd:documentation> |
</xsd:annotation> </xsd:element> |