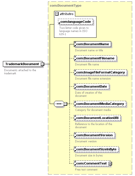
| diagram |
 |
| version |
0.8 |
| namespace |
https://www.wipo.int/standards/XMLSchema/Trademark/0 |
| type |
com:DocumentType |
| children |
com:DocumentName com:DocumentFilename com:ImageFileFormatCategory com:DocumentDate com:DocumentMediaCategory com:DocumentLocationURI com:DocumentVersion com:DocumentSizeInByte com:CommentText |
| used by |
|
| attributes |
| Name |
|
Type |
|
Use |
|
Default |
|
Fixed |
|
annotation |
| languageCode |
|
com:ExtendedISOLanguageCodeType |
|
|
|
|
|
|
|
|
|
| source |
<xsd:element name="TrademarkDocument" type="com:DocumentType"> <xsd:annotation>
|
<xsd:documentation> Documents attached to the trademark </xsd:documentation> |
</xsd:annotation> </xsd:element> |