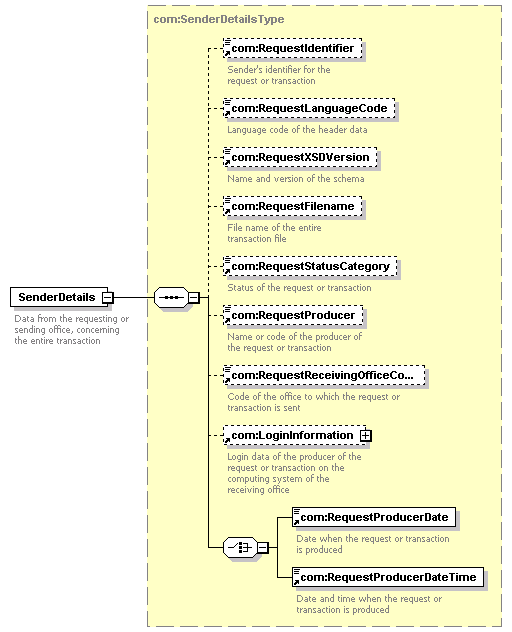
element SenderDetails
diagram
version 0.5
namespace https://www.wipo.int/standards/XMLSchema/Common/0
type com:SenderDetailsType
children com:RequestIdentifier com:RequestLanguageCode com:RequestXSDVersion com:RequestFilename com:RequestStatusCategory com:RequestProducer com:RequestReceivingOfficeCode com:LoginInformation com:RequestProducerDate com:RequestProducerDateTime
used by
complexType com:TransactionHeaderType
source <xsd:element name="SenderDetails" type="com:SenderDetailsType">
<xsd:annotation>
<xsd:documentation>
Data from the requesting or sending office, concerning the entire transaction
</xsd:documentation>
</xsd:annotation>
</xsd:element>