| diagram |
 |
| version |
0.7 |
| namespace |
https://www.wipo.int/standards/XMLSchema/Common/0 |
| type |
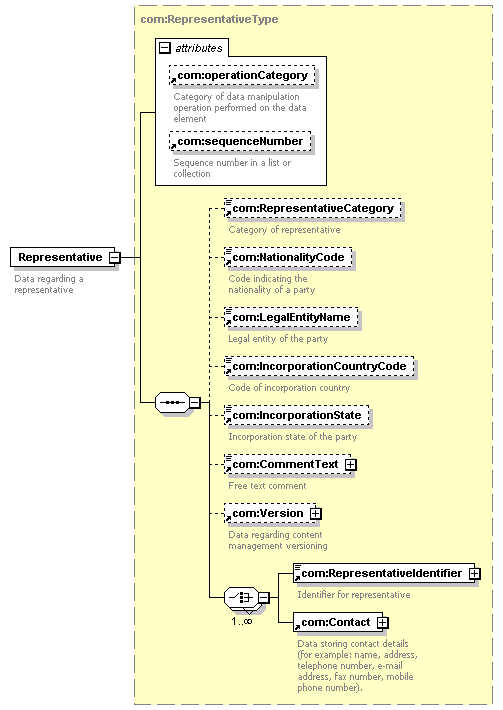
com:RepresentativeType |
| children |
com:RepresentativeCategory com:NationalityCode com:LegalEntityName com:IncorporationCountryCode com:IncorporationState com:CommentText com:Version com:RepresentativeIdentifier com:Contact |
| used by |
|
| attributes |
|
| source |
<xsd:element name="Representative" type="com:RepresentativeType"> <xsd:annotation>
|
<xsd:documentation> Data regarding a representative </xsd:documentation> |
</xsd:annotation> </xsd:element> |