| diagram |
 |
| version |
0.4 |
| namespace |
https://www.wipo.int/standards/XMLSchema/Patent/0 |
| children |
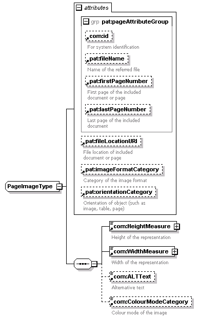
com:HeightMeasure com:WidthMeasure com:ALTText com:ColourModeCategory |
| used by |
|
| attributes |
|
| source |
<xsd:complexType name="PageImageType"> <xsd:sequence>
|
<xsd:element ref="com:HeightMeasure"> </xsd:element> |
|
<xsd:element ref="com:WidthMeasure"> </xsd:element> |
|
<xsd:element ref="com:ALTText" minOccurs="0"> </xsd:element> |
|
<xsd:element ref="com:ColourModeCategory" minOccurs="0"> </xsd:element> |
</xsd:sequence> <xsd:attributeGroup ref="pat:pageAttributeGroup"/> <xsd:attribute ref="pat:fileLocationURI"/> <xsd:attribute ref="pat:imageFormatCategory"/> <xsd:attribute ref="pat:orientationCategory" default="Portrait"/> </xsd:complexType> |