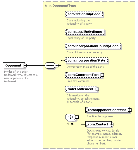
element Opponent
diagram
version 0.7
namespace https://www.wipo.int/standards/XMLSchema/Trademark/0
type tmk:OpponentType
children com:NationalityCode com:LegalEntityName com:IncorporationCountryCode com:IncorporationState com:CommentText tmk:Entitlement com:OpponentIdentifier com:Contact
used by
complexType tmk:OpponentBagType
source <xsd:element name="Opponent" type="tmk:OpponentType">
<xsd:annotation>
<xsd:documentation>
Holder of an earlier trademark who objects to a new application of a trademark
</xsd:documentation>
</xsd:annotation>
</xsd:element>