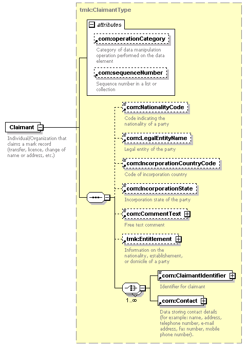
element Claimant
diagram
version 0.7
namespace https://www.wipo.int/standards/XMLSchema/Trademark/0
type tmk:ClaimantType
children com:NationalityCode com:LegalEntityName com:IncorporationCountryCode com:IncorporationState com:CommentText tmk:Entitlement com:ClaimantIdentifier com:Contact
used by
complexType tmk:ClaimantBagType
attributes
Name Type Use Default Fixed annotation
operationCategory com:OperationCategoryType
sequenceNumber xsd:string
source <xsd:element name="Claimant" type="tmk:ClaimantType">
<xsd:annotation>
<xsd:documentation>
Individual/Organization that claims a mark record (transfer, licence, change of name or address, etc.)
</xsd:documentation>
</xsd:annotation>
</xsd:element>