| diagram |
 |
| version |
0.11 |
| namespace |
https://www.wipo.int/standards/XMLSchema/Common/0 |
| type |
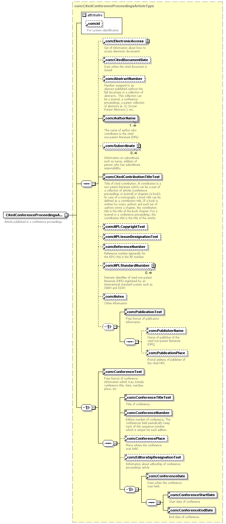
com:CitedConferenceProceedingsArticleType |
| children |
com:ElectronicAccess com:CitedDocumentDate com:AbstractNumber com:AuthorName com:Subordinate com:CitedContributionTitleText com:NPLCopyrightText com:NPLIssueDesignationText com:ReferenceNumber com:NPLStandardNumber com:Notes com:PublicationText com:PublisherName com:PublicationPlace com:ConferenceText com:ConferenceTitleText com:ConferenceNumber com:ConferencePlace com:EditorshipDesignationText com:ConferenceDate com:ConferenceStartDate com:ConferenceEndDate |
| used by |
|
| attributes |
| Name |
|
Type |
|
Use |
|
Default |
|
Fixed |
|
annotation |
| id |
|
xsd:token |
|
|
|
|
|
|
|
|
|
| source |
<xsd:element name="CitedConferenceProceedingsArticle" type="com:CitedConferenceProceedingsArticleType"> <xsd:annotation>
|
<xsd:documentation> Article published in a conference proceedings </xsd:documentation> |
</xsd:annotation> </xsd:element> |